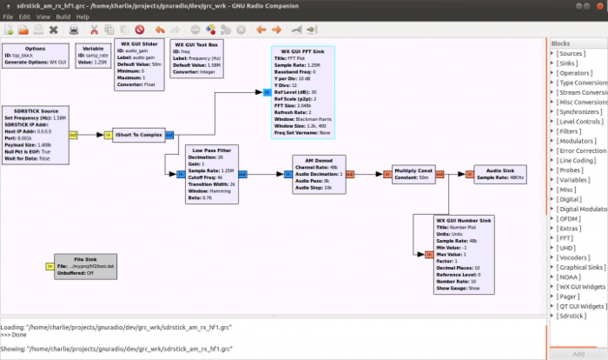
SDRstickĀ® has its own GNU Radio Source Block and extio.dll for HDSDR and SDR#. The upper image is a screenshot of an Ubuntu desktop with an UDPSDR-HF1 configured for SSB reception using GNU Radio. In the middle image an UDPSDR-HF2 is running under HDSDR. With either the HF1 or HF2, the entire 20M band can be displayed at one time. In the lower image the console is SDR#. The maximum display bandwidth of HF1 is 1.25MHz. For HF2 it is 1.92MHz. This is a limitation of the 10/100 Ethernet interface on the BeMicroSDK. It is not a limitation of the HF1 and HF2 front ends.
The HF1 and HF2 firmware can emulate the UDP transport protocol of an OpenHPSDR Hermes or Metis/Mercury board set. Used in conjunction with ghpsdr3-alex software it can be set up as a server that is accesible from any location that has a reasonable internet connection.
For additional technical information visit the SDRstick.com website by clicking on the menu link at the top of this page.
